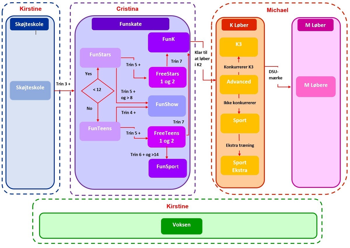
Holdstruktur

Forståelse af SKK's teamstruktur

Skøjteskole

FunStars og FunTeens

FreeStars og FreeTeens

FunKStars/Teens og FunSport

Konkurrenceløbere og Mesterskabsløbere

K3, Sport og Sport Ekstra

Voksenhold

Our FunShow team is for FunStars, who have passed step 4 and are 9 years or older, and all our FunTeensrunners. The team trains one hour a week and they work on skating skills, skating as a group, and they learn choreography that can be performed in the FunSkate show category. This is in addition to the normal FunStars or FunTeens workout.